An Efficient Hybrid TLBO-PSO Approach for Congestion Management Employing Real Power Generation Rescheduling ()
1. Introduction
In the present world, restructuring and deregulation have allowed equal availability of transmission system to all electricity buyers and sellers [1]. However, with the extensive increase in population and rapid industrialization, the electric utilities are seeking to meet the required demand by escalating their generation. Transmission network in a competitive market perform a crucial role in the successful operation, however, is the main hurdle in fairly implementing the restructuring of the electricity sector. Since the power flow in a transmission line is restricted by many aspects like voltage limits, stability and thermal limits, the transmission line network becomes congested whenever any one or multiple of the above limits are violated [2] [3]. In the event of failing in maintaining the power system security, the consequences can be in the form of widespread blackouts resulting in severe social and economic repercussion.
Congestion problem in an electrical network averts the coveted transaction of power resulting in buyers getting forced to buy power at higher costs from other providers [4]. Hence congestion management is immensely desirable and must be effectively eased for the system’s efficient and stable operation. Thus, managing congestion in transmission lines is the primal challenge in the restructured power system and is the focus of research of many researchers. The technique of rescheduling the real power of generators is being implemented in this course of work.
Various techniques for CM have been elaborated in the articles provided in recent years for addressing the CM problem. Various methods have been proposed by the researchers like physically curtail transactions, rescheduling of real and reactive power, flexible AC transmission systems (FACTS) along with various optimization techniques. The transmission congestion related economy and cost aspect have been highlighted in [5]. To dispense CM, electricity transaction coordination, based on priority including load curtailment factors, has been described in [6]. For minimization of service and congestion cost, an approach is given in [7] which recognizes the real power loss and assistance of reactive power support. A CM technique has been mentioned in [8] pertaining to rescheduling of generated power and load-shedding which relieves transmission network overloading in a computationally effective manner. In pool based market, mitigating congestion problem is given in [9] ensuring voltage stability. Congestion management based on OPF technique was given in [10] based on thermal overloads and voltage instability. In [11] a technique is provided for optimum generator selection for alleviating congestion problem based on generator sensitivities. They have implemented this method on IEEE 30-bus, IEEE 118-bus, and 39-bus New England system using particle swarm optimization (PSO) technique. Simulated annealing (SA) optimization technique has been used to solve the problem of unit commitment in the [12]. A numerical optimization technique random search (RS) is used to solve multiple optimization problems in [13]. In [14], harmony search (HS) based optimization technique has been proposed to solve the transmission expansion planning after consideration of both the security and the congestion cost. The effect of the FACTS for solving the congestion management problem has been discussed in the [15]. TLBO optimization technique is used by [16] for solving continuous constrained and unconstrained optimizations. The efficiency of TLBO algorithm is discussed in [17] showing its very less computational time and rapid convergence time. In [18], for mitigating congestion economically and effectively in the pool-based electricity market, the PSO algorithm is being given which provides minimum variations in real power generation from initial clearing angles. A new metaheuristic approach was introduced in [19] by the name Teaching learning-based optimization (TLBO). This optimization technique is inspired by the knowledge sharing practice in a classroom. In [16] TLBO algorithm was used successfully for obtaining solutions of constrained as well as unconstrained optimization problems. This new metaheuristic family member viz TLBO produced rapid convergence rate with lesser computational time in solving various complex optimization problems of engineering field in [7] [17] [20] [21] [22]. TLBO was successfully implemented in [23] on the IEEE 30-bus test system to deal with diverse congestion situations and the results were found to very superior as compared to some of the other optimization techniques. The paper [1] exercised TLBO algorithm on modified IEEE 30 bus and modified IEEE 57-bus test systems and it was proved that TLBO is a robust approach as it has only common control parameters which can be easily tuned.
This paper suggests a hybrid optimization technique established on TLBO and PSO algorithms for solving this congestion management problem. The conventional penalty function technique is also introduced in the system in order to bind the system constraints. The proposed hybrid optimization technique is tested on IEEE 30-bus system and IEEE 57-bus system and the desired results are discussed.
2. Problem Formulation
By the technique of rescheduling i.e., increase or decrease in the real power generated by the participating generators, the main objective of congestion management (CM) is achieved while fulfilling the network constraints [24] [25]. Each GENCO for the purpose of rescheduling the generation demands an incremental or decremental cost bids. The mathematical problem formulation is stated in [18] as:
(1)
where the coefficients.
= Total cost acquired for altering the real power output of participating generators in $/h.
= incremented price bids proposed by GENCOs in $/MWh.
= decremented price bids proposed by GENCOs in $/MWh.
= increment in the real power generation of generators in MW.
= decrement in the real power generation of generators in MW.
Certain inequality and equality constraints are imposed on the above-given optimization problem and are mentioned in the below sections.
2.1. Equality Constraints
In [26], equality constraints for congestion management are given as:
(2)
(3)
(4)
(5)
where;
= real power produced at bus k.
= reactive power produced at bus k.
= real power available at bus k.
= reactive power available at bus k.
= voltages at busj and k.
= voltage angle of busesj and k.
= admittance angle of the line between bus j and k.
= number of buses, generators and loads.
= real power provided by generator k.
= real power employed by load bus j.
The Equation (2) represents active power while the Equation (3) represents the reactive power of respective nodes similarly the Equations (4) and (5) are related to power market prices.
2.2. Inequality Constraints
The Equations (6)-(9) give the inequality constraints which describe the maximum permissible limits under which the power system components like transformers, transmission lines, and generators must be operated for efficient operation. If these limits are violated, it is consequences are very serious causing serious damage to the power system element.
(6)
(7)
(8)
(9)
(10)
where max and min represent maximum and minimum values and N1 denote the number of transmission lines.
3. Proposed Algorithms
3.1. Teaching-Learning Based Optimization (TLBO)
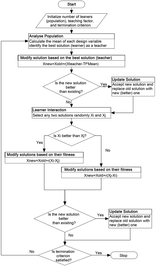
Developed in [19], TLBO algorithm is influenced by the method of knowledge sharing in the classroom. The learning process in the classroom is an exchange of information between a teacher and a learner. TLBO brief overview is given in subsequent sections. The flowchart of the TLBO is given in the Figure 1. Novel
![]()
Figure 1. Flowchart of teaching leaning based optimization algorithm.
TLBO algorithm is motivated by the process of knowledge sharing in the classroom. The process of teaching-learning is very important to bring fruitful changes in the students. The grades or marks of the learners i.e., the students are considered as the product of the TLBO algorithm. In this approach, the teacher is presumed to be a highly knowledgeable person who imparts his knowledge to his students. Students are considered as learners whose aim is to try to acquire knowledge in order to ameliorate their grades. Thus, if grades got ameliorated, the process of learning gets enhanced. Besides learning from the teacher, the students also improve their learning by interacting with other fellow students in the classroom to enhance their grades.
TLBO is a metaheuristic family member algorithm based on population. In this approach, a batch of students in the class is treated as a population while design variables are taken as the subjects learned by the students in the classroom. The objective of our work i.e., the fitness function is comparable to the grades obtained by students. TLBO algorithm operates in two phases which are elaborated in the below sections.
3.1.1. Teaching Phase
In the teaching phase, teacher who is presumed as the knowledgeable person who tries to pass on its knowledge to the students in order to help them in achieving better grades. His main objective is to improve the mean knowledge of the students in the class. Let us assume there are “m” design variables which have been assigned to “n” number of students. Let Ti denote the outcome of the teacher and Mi be the mean outcome at any instanti. The object of the teacher is to match Ti to Mi and thus Mnew is described as the new mean. The mean difference is given as:
(11)
where
is a random number ranging between 0 to1 and TF is the teaching factor having a value of 1 or 2. The coefficient TF is given as:
(12)
The adjustment to the current solution is accomplished by the equation given below:
(13)
3.1.2. Learning Phase
In the second phase viz. learning phase, the learners improve their learning by communicating with other fellow learners in the classroom to enhance their grades. Knowledge is shared with each other by constantly interacting with other fellow learners. The process of learning is explained as below:

3.2. Particle Swarm Optimization (PSO)
PSO algorithm, developed in 1995 was introduced by Dr. Kennedy and Dr. Eberhart [22] [27]. Simulation of the social behavior of organisms was carried out and it was found to be very effective for obtaining the solutions of optimization problems of continuous non-linear nature. PSO is a searching algorithm based on population, in which individual particles update their position with time. Each particle in a PSO can serve as a likely solution to the complication in an N-dimensional search space. Amid searching, each particle modifies its state corresponding to its own knowledge and the knowledge of the neighboring particle. The sum of particles in the search algorithm is randomly generated (usually between 10 to 100 is considered ample). Each particle is associated with the parameter of position
and also the parameter of velocity
. Corresponding to the objective or fitness function, the position of particles is appraised at the end of every iteration. During the course of searching, the particles are presumed to hold on to the thought of best positions. It is then desired to share these thoughts containing the best positions with the rest of the particles. The cumulative of all the best particle thoughts are referred to as the global best position (GB), where
while the best position attained by the individualistic particle is referred as local best. The local best for an ith particle in search space is given as
. Information obtained from these two parameters is used by particles to update their values of position and velocity as given in [28]
(14)
(15)
where the coefficient w represents inertia weight, c1 and c2 are cognitive and social parameters and value of both c1 and c2 are equal to 2, r1 and r2 indicate random numbers lying in the range of 0 and 1, and the coefficient j denotes the iteration number.
Acceleration constant c1 helps the particles to attain the local best position quickly while the acceleration constant c2 aids the particles to attain the global best position quickly. The appropriate choice of the inertia weight factor “w” helps in quick convergence. Sensibly, the maximum velocity Vmax of each particle should be selected otherwise the particle may not be able to find the best solution [29]. Similarly, the choice of inertia weight parameter is also of great importance since its selection directly controls the influence of past values of velocities on the prevailing values of particle velocities and hence improves the local and global expedition capacities of the particles. Larger the inertia weight, better is the exploration tendency of the particle. Generally, inertia weights are considered in the range from 0.4 to 0.9. PSO is a meta heuristic technique as either few or much less hypotheses are made by it regarding the optimized problems and tries to search for further options. Figure 2 shows the flow chart of the PSO technique algorithm and its application to physical systems.
![]()
Figure 2. Flowchart of particle swarm optimization algorithm.
4. Hybrid TLBO-PSO Optimization for Congestion Management
In our proposed work, each particle consists of N design variables where N gives the total number of participating generators in CM. Each design variable serves as the output of the generators indulging in congestion management. The objective function generally treated as the fitness function is used to assess the pre-eminence of the particle. To meet with the system constraints, the evolution of the particles based on the fitness and choice of global best (GB) and local best (Pi) are used. The conventional method of penalty functions is used in which the inequality constraints are changed into penalty factors and the effect of these penalty factors is taken into account by adding them in the fitness function [30]. In our proposed method, the equality constraints are efficiently taken into account by the Newton-Raphson algorithm for power flow. The inequality constraints are managed effectually in the course of iterations. The violations in the line power flow and bus voltages are treated by means of quadratic penalty functions. The objective function given in [18] is generalized as:
(16)
where,
(17)
(18)
Here, FF represents the fitness or evaluation function whose minimization is our objective, ovl is an array of overloaded lines, VB is the group of load buses violating voltage limits and PFi (i = 1 to 3) are the penalty factors. The general value of penalty factors taken throughout is equal to 10,000.
Computational Procedure of the Hybrid TLBO-PSO Technique for CM
The strategy for applying the hybrid optimization technique for congestion management solution is mentioned below:
Step 1: Generate an initial population of the particles randomly within the limits. The dimensions of each particle generated are equal to N where N represents the number of generators. The value of N gives the total of rescheduling needed by participating generators for managing the CM problem.
Step 2: The selection of the teacher is done by evaluating the fitness function of the learners. Among learners, one having the best fitness value is being selected as the teacher (Teaching phase).
Step 3: The values of position best (Xi) and global best (GB) are determined which provide a new fitness (Expert).
Step 4: New fitness (Expert) is compared with the previously attained best fitness function (Teacher). The particle having the best fitness value is selected (as a teacher) while the other is rejected. Position and velocity of the individual particles are updated until the best particle (Teacher) is obtained.
Step 5: The remaining learners are modified in the quotation with the mean (teacher). From the remaining learners, the algorithm randomly selects two learners for their fitness values to be compared. The learner having the best fitness is selected while rejecting the other (Learning phase).
Step 6: Repeat step 5, until from the remaining learners, no two learners are left to repeat the test.
Step 7: The program will be halted in the case when the count of iterations is exceeded else it will go to step 2.
5. Results and Summary
The TLBO-PSO hybrid algorithm for obtaining the solution for congestion management problem is realized employing MATLAB (version 9.4.0) software on a CPU powered by Intel Core i3 processor operating @ 1.80 GHz with 4 GB of RAM. Investigation of the proposed method is done by executing it on the modified IEEE 30 bus and modified IEEE 57 test system. The generator, bus and line data of the test bus systems are given in Appendix A (Tables A1-A6). Load buses have been assigned number 1, generator buses as number 2 while the slack bus has been assigned number 3. The performance of suggested hybrid technique is contrasted with [1] and [18].
Incremental and decremental price bids proposed by GENCOs for modifying their generation are also given in Appendix A (TableA1 and TableA4). The incremental cost is assumed more than marginal cost value while the decremental cost is assumed less than the marginal cost value. The significant observations of the work are presented below.
5.1. Modified IEEE 30-Bus System
To validate our work, we have firstly chosen modified IEEE 30 bus test system. This bus system combines generator buses six in number, load buses twenty-four in number, and transmission lines forty-one in number. The total active power of the load is 283.4 MW, and the total reactive power is 126.2 MVAR. PG and PD are taken as the values for generation and load are also given in Appendix A as the initial market clearing values. In a power system, contingencies are mainly due to the line outages and hence for the purpose of simulation, we have taken line outages along with load variations. Two cases are studied for this purpose:
Case 1.1: Considering the unavailability of the line between bus 1&2 with normal loading.
When the line between bus 1&2 is being outed, the lines between bus 1&7, and 7&8 are overloaded. For obtaining the information about the amount of overloading in the congested lines, Newton-Raphson algorithm of power flow [24] is performed and the results are mentioned in Table 1. The real power flowing in these transmission lines are 150.46 MW and 138.78 MW, respectively, while 130 MW is the net power flow limit in both these lines. Thus, the total power violation encountered is 29.24 MW. For the efficient and reliable working of the power system, transmission network should not transmit power beyond their permissible limits. Hence to alleviate the congestion in the lines, mandatory steps should be taken. The main motive of the research is to ease the transmission line from overloading using the technique of generation rescheduling.
The results obtained by implementing the TLBO-PSO hybrid optimization technique for managing the CM problem for case 1.1 are mentioned in Table 2. The acquired results are also compared with TLBO and PSO techniques as given in [1] and [18] in the same table.
![]()
Table 1. Analysis of congested lines analogous to cases 1.1 and 1.2 for the modified IEEE 30-bus test system.
![]()
Table 2. Comparative study of the performance of different algorithms analogous to case 1.1 for the modified IEEE30-bus test system.
It is worthy to note that the solution obtained from the suggested method as given in Table 2 successfully alleviates the overload of 29.24 MW without affecting other lines in the system. By the observation of Table 2, it is clearly understood that the proposed hybrid algorithm technique gives the best solution as 100.69 $/h which is less as compared to the other techniques. Prior to CM, the total system loses was 8.8094 MW which effectively decreased to 7.5168 MW. The objective or fitness function as obtained by the hybrid technique for the present case is shown in Figure 3. Real power rescheduled from the participating generators is shown in Figure 4.
Case 1.2: Considering the unavailability of the transmission line between bus 1&7 and load increment of 50% at all buses.
When the line between bus 1&7 is being outed and 50% increment in load at each bus is done, the effect is that the lines between bus 1&2, bus 2&8 and bus 2&9 are overloaded. The actual power flowing in these lines is 202.57 MW, 66.11 MW, and 69.46 MW, respectively, while 130 MW is the net power flow limit in line between bus 1&2 and for lines between buses 2&8 and 2&9, it is 65 MW for both. Thus, the total power violation encountered is 92.745 MW (Table 1). Hence to alleviate the congestion in the overloaded lines, optimal real power generation rescheduling is done by using the suggested hybrid algorithm as
![]()
Figure 3. Hybrid TLBO-PSO based convergence profile of objective function analogous to case 1.1 for a modified IEEE 30-bus test system.
![]()
Figure 4. Hybrid TLBO-PSO based real power generation rescheduling analogous to case 1.1 for a modified IEEE 30-bus test system.
mentioned in Table 3. The rescheduling of the real power of the participating generators as cited by the suggested hybrid algorithm is shown in Figure 5.
Thus, it is noticeable that the cost of managing congestion is lower for the proposed hybrid technique when compared with the other methods mentioned. The total losses in the system have also decreased to 9.8123 MW from the initial value of 15.2915 MW during congestion. The proposed hybrid algorithm-based convergence of fitness function with the iteration number is shown in Figure 6.
5.2. Modified IEEE 57-Bus System
Further to validate our work, we have also chosen a modified IEEE 57 bus test
![]()
Table 3. Comparative study of the performance of different algorithms analogous to case 1.2 for the modified IEEE30-bus test system.
![]()
Figure 5. Hybrid TLBO-PSO based real power generation rescheduling analogous to case 1.2 for a modified IEEE 30-bus test system.
![]()
Figure 6. Hybrid TLBO-PSO based convergence profile of objective function analogous to case 1.2 for a modified IEEE 30-bus test system.
system. This bus system combines generator buses seven in number, load buses fifty in number, and transmission lines eighty in number. The total active power of the load is 1250.8 MW, and the total reactive power is 336 MVAR. Two cases are also studied for this purpose. For obtaining the information about the measure of overloading in the congested lines, Newton-Raphson power flow [19] is performed for the mentioned test case and the analysis of overloaded lines are given in Table 4.
Case 2.1: Simulating overload of lines between buses 5&6 and 6&12 by reducing their capacity.
In the present case, the real power flowing in the line between bus 5&6 is 184.62 MW and in line between bus 6&12 is 46.985 MW. The baseload power limit of the line between bus 5&6 is 200 MW while that of the line between bus 6&12 is 50 MW. To perform overload simulation, the limit of the line between bus 5&6 is taken as 175 MW while that of the line between bus 6&12 as 35 MW.
The effect of reducing the capacity of lines is that the line between bus 5&6 gets overloaded by 5.49% while the line between bus 6&12 gets overloaded by 34.24% and net power violation encountered is 21.605 MW. To manage this overload of 21.605 MW, optimal rescheduling of generation is accomplished using the proposed hybrid algorithm. The results obtained are tabulated in Table 5. The amount of rescheduled power is presented in Figure 7.
From Table 5, the CM cost achieved from the suggested hybrid algorithm is 2787.70 $/h, which is lowest as compared to mentioned optimization algorithms. The total losses in the system have also decreased to 34.1438 MW from the initial value of 37.1555 MW during congestion. The proposed hybrid algorithm-based convergence of fitness function with the count of iterations is presented in Figure 8.
Case 2.2: Simulating overload of the line between bus 2&3 by reducing its capacity.
To simulate the overload in this case, the capacity of the line between bus 2&3
![]()
Table 4. Analysis of congested lines analogous to cases 2.1 and 2.2 for the modified IEEE 57-bus test system.
![]()
Table 5. Comparative study of the performance of different algorithms analogous to case 2.1 for the modified IEEE 57-bus test system.
![]()
Figure 7. Hybrid TLBO-PSO based real power generation rescheduling analogous to case 2.1 for a modified IEEE 57-bus test system.
![]()
Figure 8. Hybrid TLBO-PSO based convergence profile of objective function analogous to case 2.1 for a modified IEEE 57-bus test system.
is reduced from an outset value of 85 MW to an ending value of 20 MW. The baseload power flow in the line is 38.6 MW and for that reason, the line is overloaded by 93%. The net power violation in the line is 18.6 MW. To manage this congestion of 18.6 MW, optimal rescheduling of generation is done according to the suggested method. The results obtained along with other comparative methods are presented in Table 6.
From Table 6, the CM cost obtained from the proposed hybrid algorithm is 939.3927 $/h, which is lowest as compared to mentioned optimization algorithms. The total losses in the system have also decreased to 36.4281 MW from the initial value of 36.9342 MW during congestion. The amount of rescheduled power is presented in Figure 9. The proposed hybrid algorithm-based convergence of fitness function with the count of iterations is presented in Figure 10.
![]()
Table 6. Comparative study of the performance of different algorithms analogous to case 2.2 for the modified IEEE 57-bus test system.
![]()
Figure 9. Hybrid TLBO-PSO based real power generation rescheduling analogous to case 2.2 for a modified IEEE 57-bus test system.
![]()
Figure 10. Hybrid TLBO-PSO based convergence profile of objective function analogous to case 2.2 for a modified IEEE 57-bus test system.
6. Conclusion
The present paper demonstrates a TLBO-PSO hybrid technique of CM employing the optimal rescheduling of power generation units in the pool-based electricity market. Transmission line outage due to overload and sudden variation in the load are considered for validating the effectiveness of this work. This technique has been evaluated on modified IEEE 30 bus and modified IEEE 57 bus test systems successfully. The results achieved are correlated with [1] and [18] and it has been found that the suggested method is potent in managing congestion and cost of rescheduling the real power is much lower as compared to other optimization techniques. Moreover, the total amount of rescheduled power and total losses in the system are also found to be lower. Thus, it is obvious that the suggested TLBO-PSO hybrid algorithm is an effective approach for resolving optimization problems and the results achieved are far superior as correlated to the other standard optimization techniques.
Appendix
Tables A1-A3 presents the generator data, bus data and line data for the modified IEEE 30 bus test system while Tables A4-A6 give the generator, bus, and line data for the modified IEEE 57 bus test system. Price bids submitted by GENCOs for the modified IEEE 30 bus and modified IEEE 57 bus test system are also presented in TableA1 and TableA4, respectively.
![]()
Table A1. Generator data along with price bids proposed by GENCOs for the modified IEEE 30 bus test system.
![]()
Table A2. Bus data for the modified IEEE 30-bus test system.
![]()
Table A3. Line data for the modified IEEE 30-bus test system.
![]()
Table A4. Generator data along with price bids proposed by GENCOs for the modified IEEE 57 bus test system.
![]()
Table A5. Bus data for the modified IEEE 57-bus test system.
![]()
Table A6. Line data for the modified IEEE 57-bus test system.